制图教室|如何利用comfyUI生成《黑神话:悟空》风格的建筑效果图


叮叮叮!制图教室喊你上课啦~还是每周一,熟悉的时间,熟悉的配方,制图教室与大家如期相会。这次为大家带来的是最近热度飙升的,近期持续大卖的《黑神话:悟空》,因其完美的融合了中国传统文化与现代游戏元素而广受好评。
▲流水3.9亿!《黑神话:悟空》的建筑美学:天命既定,应时而生!用世界级水准讲一个中国故事
而其中极具中式特点建筑风格也让不少玩家眼前一亮。




前期准备
要完成黑神话:悟空》风格的建筑效果图的绘制,首先大家需要先完成comfyUI本体以及所需模型的下载与安装。



所以在这我将使用综合性的sd3大模型进行图纸的生成。
下载链接:

那完成了comfyUI和模型的下载与安装后,下面我们就能开始对于ai图纸的绘制了。

comfyUI绘制
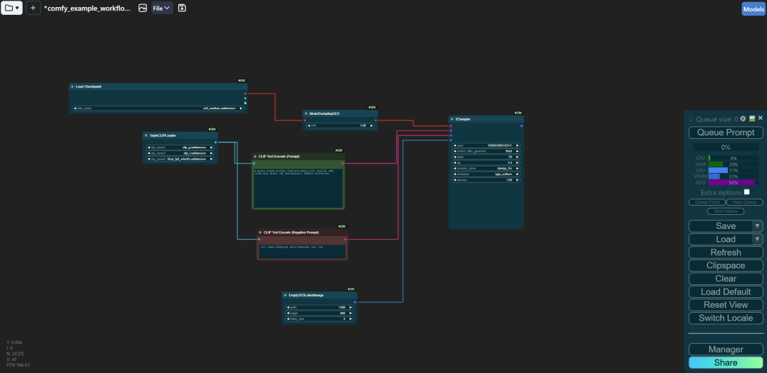
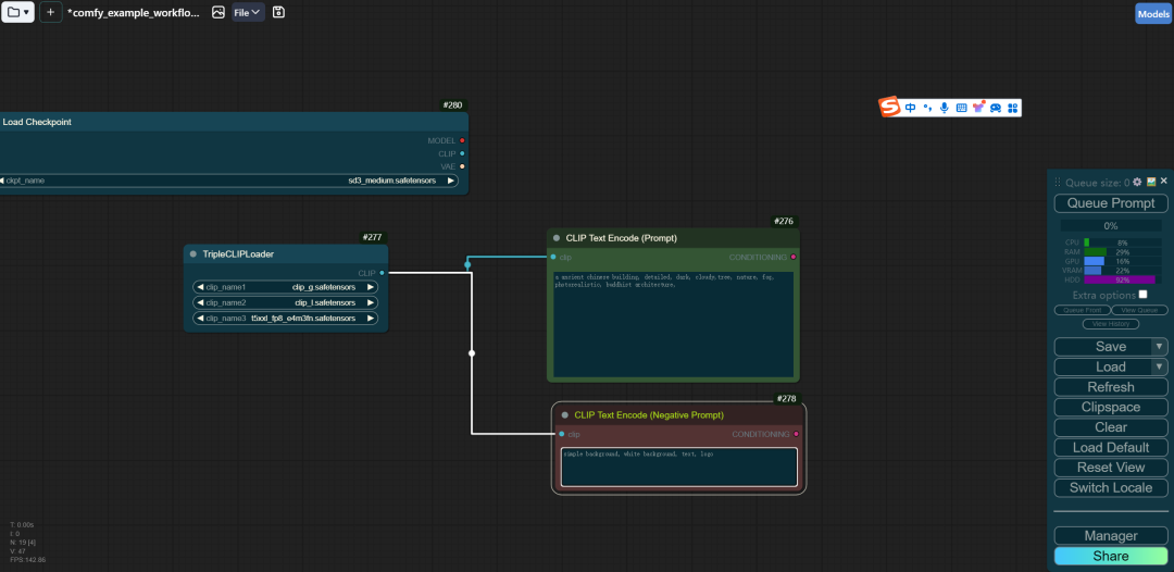
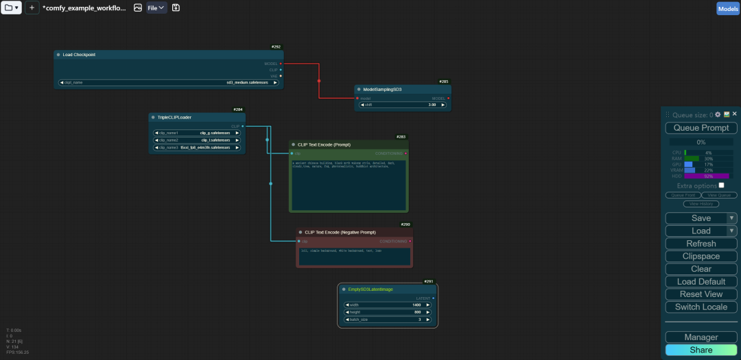
首先大家需要先进行模型的加载。

之后使用text encoder进行正向和反向关键词的加载。

我们还设置一下画幅大小以及模型采样。


采样完成后,通过vae解码我们就能保存图像了。

到此为止,整个工作流文件就全部连接好了。最后大家只需要点击queue prompt就能获得《黑神话:悟空》风格的建筑效果图啦。













相关课程链接
▲ComfyUI建筑AI表现专题课重磅来袭!
LAC空间学部 25、26fall 招生现已全面开启!
扫描下方二维码即可免费咨询!

wechat:客服账号


